Module - Pont entre ESTIMATION et Planswift
Importation et Exportation Planswift
Configurer vos marqueurs dans votre Gabarit

1-Ajouter le marqueur principal
2-Inscrire le bon nombre de "_" en fonction des paliers rencontrés
Exporter un modèle de marqueur vers Planswift

Importer un modèle de marqueur dans Planswift

Exporter les marqueurs vers ESTIMATION

Importer les marqueurs dans ESTIMATION

Pour le gabarit ayant servir à faire le takeoff
Insérez le dans la soumission
Cliquez sur ce bouton
Notez que si le numéro de projet dans ESTIMATION est le même que dans Planswift, l'importation se fera sans devoir choisir le fichier)
Voici un autre Exemple par Étage, avec 3 palier

Résultat dans la soumission:

Vérifier et corriger les Guides (si les marqueurs ne sont pas exportés vers ESTIMATION)
1-Exporter le gabarit vers Planswift
2-Importer le gabarit
3-Vérifier le guide

4-Corriger le guide

Modifier / Ajouter un marqueur dans un gabarit sans devoir réimporter le modèle dans Planswift
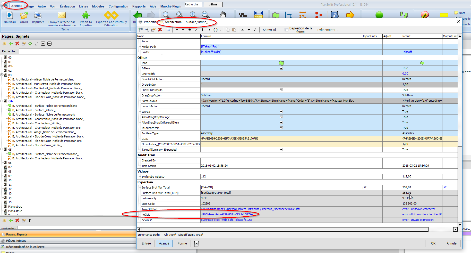
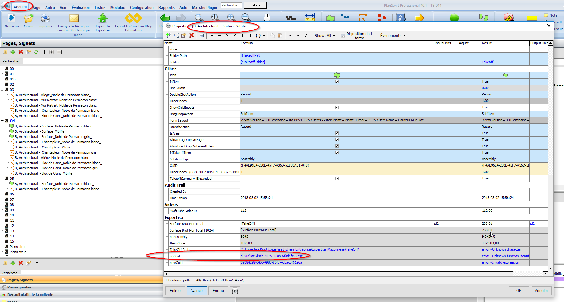
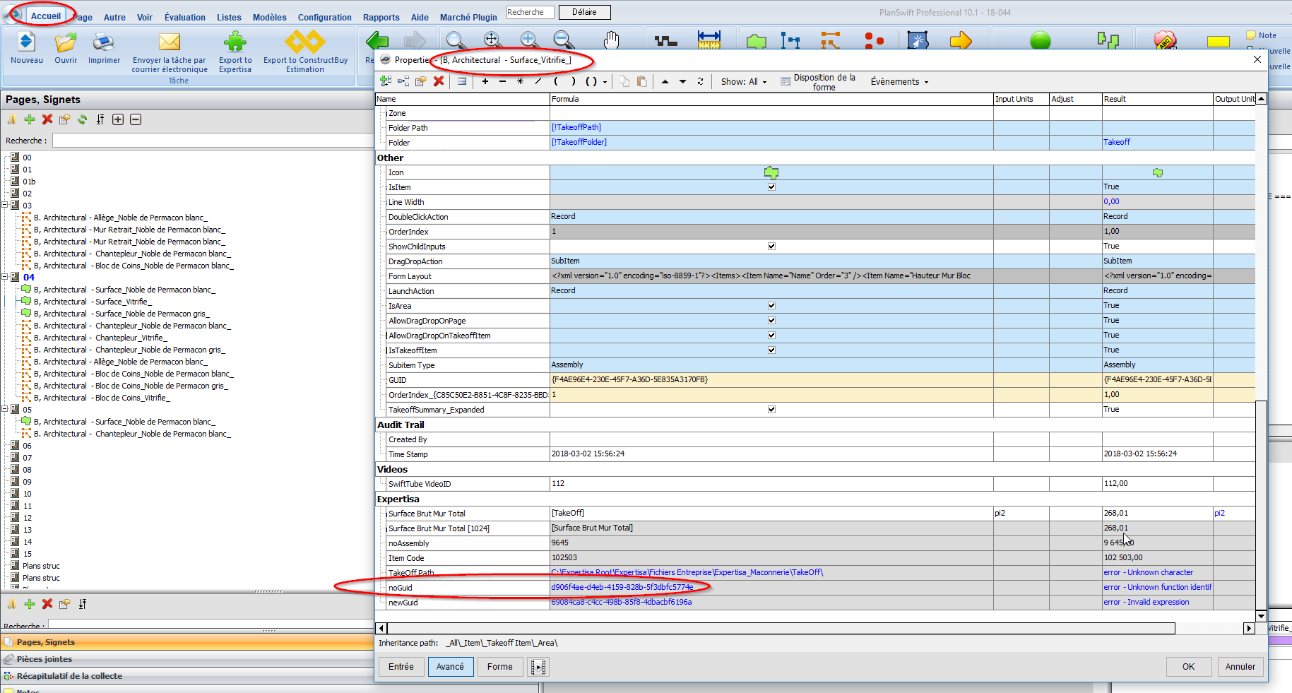
Modifier le nom d'un marqueur dans Planswift

Dans l'onglet Modèle
Aller sur le marqueur que vous voulez changer
Inscrire le nouveau nom en modifiant le nom avant les "_"

Voyez l'identification avant l'importation
Voici l'dentification après l'importation
Ajouter un Marqueur à un modèle existant

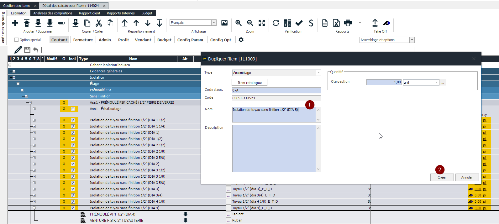
À partir d'un marqueur existant du gabarit
Cliquez sur Dupliquer / Version
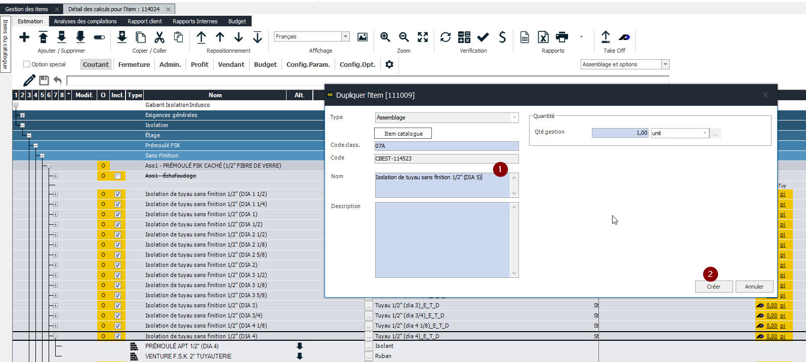
Cliquez sur Dupliquer l'item

Inscrire le nouveau nom
Cliquez sur Créer

Positionnez vous sur l'item dans lequel vous voulez insérer votre nouveau Marquer
Cliquez sur Coller
Déplacez votre item à l'aide de ces flèches afin d’obtenir un ordre logique
Modifier le nom de votre Identification
Exporter votez votre gabarit

Dans Planswift, assurez-vous d'avoir modifier le nom de votre gabarit Original
Importer votre Modèle de takeoff

Dans votre Gabarit Original
Positionnez-vous à l'endroit ou vous voulez ajouter un nouveau dossier
Cliquez sur ce bouton pour ajouter le dossier
Voici votre nouveau Dossier

Sur le nouvel onglet importé
Allez sur votre nouveau marqueur
Faites Copier avec le bouton de droit de la souris

Dans votre gabarit Original
Allez sur votre nouveau dossier créé
Avec le bouton de droit, cliquez sur "Paste As Sub-Item"
Copier un projet
Copier votre projet dans Planswift
Renommer le projet dans Planswift
Ajouter ou supprimer vos marqueurs
Exporter vos marqueurs
Copier votre projet dans ESTIMATION ou Ajouter à nouveau votre gabarit
Importer vos marqueur