ERP - ESTIMATION vers Avantage
Comment exporter le budget d’un projet dans Avantage
Créez le projet dans Avantage
Sélectionnez: Fichier de projet à partir de l’onglet Projets et créez votre projet

Basculez vers ESTIMATION Configurez vos codes d’activités et de G/L dans votre modèle ou votre projet

Ouvrez votre soumission
Allez sur l'onglet Budget de votre soumission
Inscrivez les les différents codes d’activités pour chacune des sections: Mat, M.O. Équip. S/C et autres.
Inscrivez les codes de G/L
Exportez dans Avantage
ATTENTION: Il faut que le programme MAINTCP soit ouvert

Notez qu’il peut s’ouvrir à chaque fois qu’on ouvre le programme avec le paramètre TCP en ouvrant le programme MAINMENU C:\MAINMENU.EXE /TCP
Priorisez la configuration des codes G/L dans vos modèles afin qu’ils soient prêt pour utilisation dans vos prochaines soumissions
Vérifier votre budget et Exporter

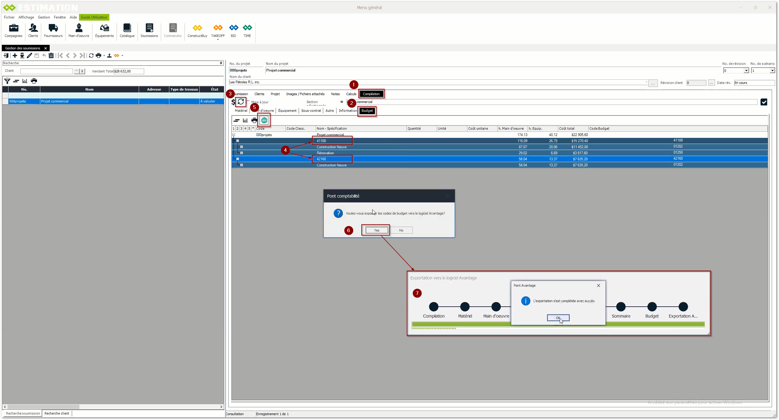
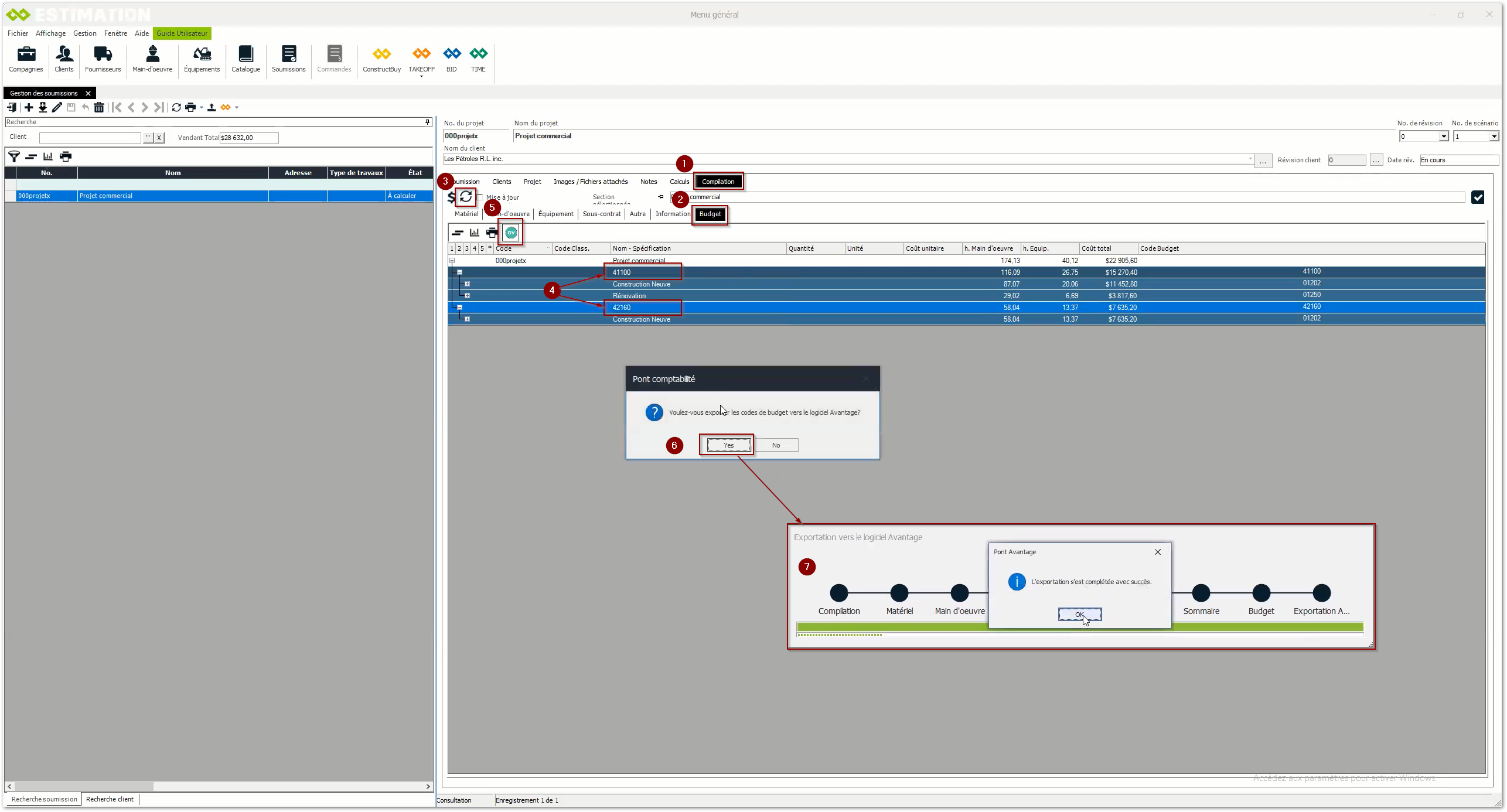
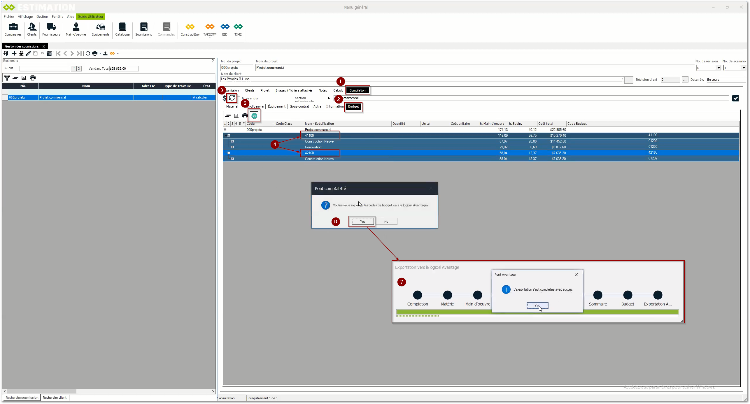
Sélectionnez l’onglet: Compilation de votre projet
Sélectionnez l’onglet Budget
Rafraichissez l’affichage
Visualisez le détail des activités au projets
Exportez
Cliquez sur le bouton Avantage
Cliquez sur oui afin de démarrer le transfert
Vérifiez votre projet dans Avantage

Sélectionnez le projet
Cliquez sur Budget
Vérifiez vos montants par codes d’activités et G/L
Comment configurer le pont avec Avantage
Vérification de la compagnie dans laquelle on exporte le budget.

Dans la gestion des compagnies, sélectionnez l’onglet: Coordonnées
Validez ou entrez le code relié à Avantage
Inscrire les infos de l'usager pour sa connexion avec Avantage

Dans la gestion des compagnies, mettez la fiche de l’employé en édition
Inscrire le nom et le mot de passe, confirmez le mot de passe et cliquez sur la diskette pour enregistrer